چگونه مطالب کانال ها و چت های تلگرام را به صورت PDF ذخیره کنیم و پرینت بگیریم؟
اگر تاکنون تحت این نسخه وارد حساب خود نشده اید، نیاز است که نام کشور خود را انتخاب کرده و شماره ی تلفن همراه خود را وارد نمایید تا کد فعال سازی برای تان ارسال شود. پس از وارد کردن شماره تلفن بر روی Next کلیک نمایید. این کد به نسخه ی تلگرامی که روی گوشی یا رایانه ی خود نصب کرده اید ارسال می شود (البته می توانید از طریق SMS هم آن را دریافت کنید).

سپس برای تأیید درخواست روی OK کلیک نمایید.

پس از چند ثانیه کد فعال سازی از طریق خود تلگرام برای تان ارسال می شود.

اکنون کد را وارد کرده و روی Next کلیک کنید. اگر مایلید که کد از طریق SMS ارسال شود در این مرحله روی Send code via SMS کلیک کنید.

حال وارد محیط Telegram Web خواهید شد. این محیط کاملاً شبیه سازی شده ی نسخه ی گوشی و دسکتاپی تلگرام است.

پس از باز کردن مکالمه ی مورد نظر می توانید با فشردن کلیدهای ترکیبی Ctrl+P، پنجره ی Print مرورگر خود را باز کنید. اکنون می توانید این صفحه شامل کلیه مکالمات را به صورت مجازی در قالب فایل PDF و یا به صورت واقعی بر روی کاغذ چاپ نمایید.
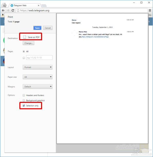
لازم به ذکر است اگر مایلید تنها مکالمات خاصی را چاپ نمایید، آن ها را توسط ماوس به حالت انتخاب دربیاورید.

سپس کلیدهای ترکیبی Ctrl+P را فشار دهید. اکنون اگر از مرورگر گوگل کروم استفاده می کنید روی More Settings کلیک کنید و تیک Selection only را انتخاب نمایید. همچنین اگر مایلید فایل به صورت PDF چاپ شود روی دکمه ی Change مقابل Destination کلیک کنید و Save as PDF را انتخاب نمایید.

همچنین اگر از مرورگر فایرفاکس استفاده می کنید، پس از انتخاب متن و فشردن کلیدهای Ctrl+P بایستی از محدوده ی Print range گزینه ی Selection را انتخاب نمایید. اگر مایلید فایل به صورت PDF نیز پرینت شود بایستی نسبت به نصب یک پرینتر مجازی بر روی ویندوز اقدام نمایید.

چگونه اسکرین شات های Steam را پیدا کنیم و از آن ها بکاپ بگیریم؟










































